Oops! Something went wrong while submitting the form.
HubSpot
Clay
Findymail
ChatGPT
+10
HubSpot Account Tiering & Scoring Playbook
April 9, 2026
This workflow explains how to segment, score, and assign account tiers in HubSpot using CRM data and enrichment to prioritize high-value opportunities.
AI RevOps
Anabel Arndt
Playbooks
All
BetterContact
Clay
Findymail
HeyReach
Instantly
Jungler
Warmly
Sybill
N8N
Apollo.io
+10
The 7-Step Outbound GTM Framework That Booked 320+ Meetings
April 8, 2026
Discover the 7-step Outbound GTM Framework that booked 320+ meetings. Learn how structured ICPs, data, and multichannel workflows make outbound predictable.
Outbound
ABM
Dan Rosenthal
Playbooks
All
Salesforce
HubSpot
Beehiiv
Customer.io
OutboundSync
Outreach
Amplitude
Mixpanel
LinkedIn
Luma
+10
Signal Activation Playbook
April 6, 2026
A workflow to capture, qualify, and activate high-intent buying signals using a structured workflow to drive pipeline.
AI RevOps
Outbound
Dan Rosenthal
Playbooks
All
Slack
Instantly
ChatGPT
Clay
HubSpot
BetterContact
+10
Outbound Reply Signal Playbook
March 20, 2026
This workflow capture outbound email replies, analyze the response sentiment, enrich high-intent leads, and automatically notify the assigned sales rep for follow-up.
AI RevOps
Martin Blanchard Melelli
Playbooks
All
HubSpot
BetterContact
Clay
Tally
Slack
ChatGPT
+10
Meeting Form Orchestration Playbook
March 20, 2026
This workflow capture meeting form submissions, enrich and qualify contacts, sync them with the CRM, and automatically route qualified prospects to the right sales rep for outreach.
AI RevOps
Martin Blanchard Melelli
Playbooks
All
Clay
Findymail
Freckle
HeyReach
Instantly
RB2B
Jungler
Warmly
Sybill
Figma
+10
The 2026 GTM Flywheel Playbook
March 19, 2026
A practical, modular playbook for building a GTM flywheel that replaces linear funnels with a momentum-driven system across Traffic, Capture, Nurture, Qualification, Conversion, and Retention.
Outbound
Content
ABM
AI RevOps
Fivos Aresti
Playbooks
All
Clay
HubSpot
Webflow
ChatGPT
Findymail
+10
Meeting Form Orchestration Template
March 16, 2026
This template captures website demo requests as high-intent signals, enrich the contact and company data, and route them to the right owner in the CRM.
AI RevOps
ABM
Martin Blanchard Melelli
Templates
All
Claude
Apify
Cursor
+10
Data-Trained AI Content Engine Playbook
March 16, 2026
Build a niche-specific AI content engine trained on thousands of real high-performing posts to generate data-backed, non-generic content.
Content
AI RevOps
Jan Brochwicz
Playbooks
All
Apollo.io
AI Ark
Ocean.io
Discolike
Apify
Clay
RB2B
Jungler
Fibbler
TheirStack
+10
Automated Outbound Playbook 2026
March 16, 2026
A structured automated outbound framework that defines the ICP, builds and qualifies account lists, personalizes messaging, and deploys multi-channel campaigns with tracking and optimization built in.
Outbound
Fivos Aresti
Playbooks
All
HubSpot
Warmly
Slack
LinkedIn
Clay
Luma
Outreach
Salesloft
Instantly
HeyReach
+10
Awareness Scoring Playbook 2026
March 16, 2026
A workflow that tracks account activity across channels and converts it into clear awareness stages that sales and marketing can act on.
Outbound
ABM
Dan Rosenthal
Playbooks
All
Findymail
Clay
Jungler
Instantly
HeyReach
Ocean.io
Discolike
HubSpot
Beehiiv
Crossbeam
+10
ABM Playbook 2026
March 4, 2026
A complete 2026 ABM framework that turns ICP, TAM, and intent signals into a fully operational, revenue-driving system.
AI RevOps
ABM
Dan Rosenthal
Playbooks
All
Figma
Apollo.io
Tally
Notion
Clay
RB2B
Cal.com
HubSpot
Magicpost
Sybill
+10
Organic LinkedIn Lead Generation Playbook
February 26, 2026
A structured LinkedIn growth system that optimizes profile positioning, turns content into inbound signals, qualifies leads with AI, and converts engagement into booked meetings.
Outbound
Content
Dan Rosenthal
Playbooks
All
Claude
Clay
AI Ark
Sybill
Jungler
Teamfluence
Beehiiv
LinkedIn
+10
LinkedIn Content Playbook 2026
February 26, 2026
A structured framework for building an AI-native operating model by assigning strategy to humans and deploying agents across content, GTM, sales, and customer success.
Content
Outbound
Fivos Aresti
Playbooks
All
Clay
AI Ark
Findymail
ChatGPT
Apollo.io
Slack
+10
Multi-Thread Inbound Leads Playbook
February 26, 2026
A workflow that captures inbound signups, qualifies and scores them in Clay, and routes high-fit accounts into tiered outreach and real-time notifications.
AI RevOps
Outbound
Fivos Aresti
Playbooks
All
Clay
HubSpot
Gamma
The Swarm
Discolike
AI Ark
Ocean.io
ChatGPT
Claude
Instantly
+10
Niche TAM Mapping and CRM Automation Playbook
February 26, 2026
A step-by-step system to find lookalike companies, qualify and score them with AI, source the right contacts, and activate tiered outbound at scale.
AI RevOps
Outbound
Monika Kitanoska
Playbooks
All
Clay
LinkedIn
Instantly
HeyReach
+10
LinkedIn Post Engagement Scraping Playbook
February 26, 2026
A workflow to turn engagement on a single LinkedIn post into qualified, enriched leads routed into tiered outbound outreach.
AI RevOps
Outbound
Fivos Aresti
Playbooks
All
Claude
ChatGPT
Notion
LinkedIn
+10
LinkedIn Notion Dashboard - Template
February 4, 2026
A Notion-based system to plan, create, track, and scale LinkedIn content with structure, consistency, and clear execution.
Content
Fivos Aresti
Templates
All
Jungler
Teamfluence
Beehiiv
Warmly
LinkedIn
Cal.com
Clay
Findymail
HubSpot
BetterContact
+10
Content-Driven Demand Generation Playbook 2026
February 4, 2026
A workflow that turns content engagement into qualified demand through capture, enrichment, scoring, and outbound conversion.
Content
Outbound
Dan Rosenthal
Playbooks
All
Discolike
Ocean.io
Clay
HubSpot
Gamma
Findymail
BuiltWith
Instantly
ChatGPT
Apollo.io
+10
TAM Mapping for Niche Industries Playbook 2026
February 4, 2026
A workflow that maps and prioritizes a specific niche market to create a small, highly targeted, and execution-ready TAM.
ABM
Outbound
Pari Tomar
Playbooks
All
Findymail
Instantly
Clay
Ocean.io
Discolike
ZenRows
BuiltWith
Apify
Jungler
Teamfluence
+10
Complete Outbound Playbook 2026
February 4, 2026
A workflow that combines signal-driven automation and disciplined manual outreach across email, LinkedIn, and calls to consistently generate pipeline and revenue.
Outbound
Fivos Aresti
Playbooks
All
Claude
ChatGPT
HeyReach
Instantly
+10
Cold Outreach Messaging Framework 2026
February 4, 2026
A guide that breaks down cold outreach messages into clear, repeatable components to write relevant, high-converting outbound copy.
Outbound
Dan Rosenthal
Playbooks
All
OutboundSync
Instantly
HeyReach
HubSpot
Slack
+10
Outbound Attribution Playbook 2026
February 4, 2026
A modern framework that fixes outbound attribution by tracking silent conversions, connecting outreach tools to your CRM, and revealing outbound’s true multi-touch revenue impact.
Outbound
AI RevOps
Fivos Aresti
Playbooks
All
Clay
Findymail
BetterContact
Sybill
Webflow
Tally
Slack
HubSpot
Beehiiv
Cal.com
+10
Inbound Orchestration 2026
February 4, 2026
A complete 2026 inbound engine framework that automates capture, qualification, routing, enrichment, and meeting preparation to create a zero-leakage, high-velocity pipeline.
AI RevOps
Fivos Aresti
Playbooks
All
Magicpost
Jungler
Teamfluence
LinkedIn
Kondo
+10
LinkedIn Social Selling Playbook 2026
February 4, 2026
A complete playbook for turning LinkedIn into a full-funnel B2B acquisition system.
Content
Outbound
Dan Rosenthal
Playbooks
All
BuiltWith
TheirStack
Crossbeam
Clay
PredictLeads
Amplitude
PartnerStack
Customer.io
Beehiiv
Intercom
+10
The 2026 Signal Playbook
February 4, 2026
A complete guide to capturing, scoring, and activating intent signals across first-party, second-party, and third-party data to build a real-time, signal-driven GTM system.
AI RevOps
ABM
Dan Rosenthal
Playbooks
All
LinkedIn
Clay
ChatGPT
Findymail
Instantly
HeyReach
+10
Competitor Company Page Followers Playbook
January 29, 2026
A workflow that turns competitor LinkedIn page followers into qualified, scored leads and routes high-priority profiles into outbound outreach.
A workflow that identifies anonymous website visitors, qualifies prospects, and routes high-priority accounts into targeted outbound actions.
AI RevOps
Fivos Aresti
Playbooks
All
LinkedIn
Clay
ChatGPT
Instantly
HeyReach
BetterContact
+10
The Founder’s Connections Playbook
January 28, 2026
A workflow that routes founder LinkedIn connections into tiered outreach flows so high-priority leads receive personal outreach and lower-priority leads scale automatically.
AI RevOps
Outbound
Fivos Aresti
Playbooks
All
Jungler
Teamfluence
Clay
ChatGPT
HeyReach
Instantly
Findymail
BetterContact
+10
The LinkedIn Content Engagement Playbook
January 28, 2026
A workflow that turns LinkedIn engagement on employee posts into qualified leads and routes them into the right outbound channel automatically.
Content
Fivos Aresti
Playbooks
All
Clay
Albacross
BuiltWith
Slack
+10
Company-level Website Visitor Identification
January 28, 2026
A Clay workflow that takes every Albacross website visitor, enriches the domain, scores ICP fit, and instantly sends a clean Slack alert so your team never misses high-intent traffic again.
Outbound
AI RevOps
Pari Tomar
Templates
All
Clay
Instantly
HeyReach
HubSpot
ChatGPT
+10
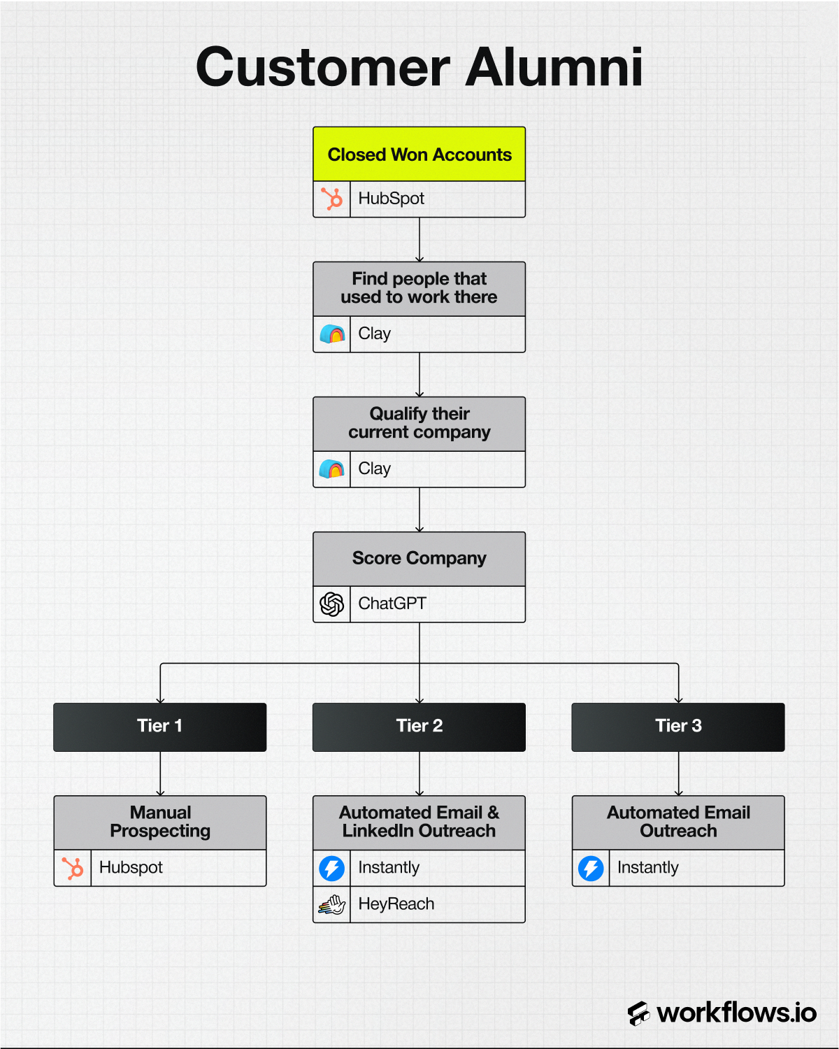
The "Customer Alumni" Play
January 28, 2026
A workflow that turns former employees of your customers into outbound opportunities.
Outbound
AI RevOps
Fivos Aresti
Playbooks
All
BetterContact
Clay
Findymail
HeyReach
Instantly
N8N
Jungler
ChatGPT
+10
The Social Listening Playbook
January 28, 2026
A fully automated workflow that turns LinkedIn keyword engagements into high-intent outbound pipeline using RB2B, Clay, and AI scoring.
Outbound
AI RevOps
Fivos Aresti
Playbooks
All
LinkedIn
Findymail
Jungler
Clay
Instantly
HeyReach
Slack
ChatGPT
+10
Scrape Influencers’ LinkedIn Engagement Playbook
January 26, 2026
A workflow that captures engagement and connections around industry influencers, qualifies the audience, and routes high-fit accounts into outbound outreach.
AI RevOps
Outbound
Fivos Aresti
Playbooks
All
Clay
HeyReach
Instantly
Slack
ChatGPT
+10
LinkedIn Brand Mentions Outbound Playbook
January 26, 2026
A workflow that monitors LinkedIn brand mentions, enriches and scores engaged accounts, and routes high-priority conversations into outbound outreach.
Content
AI RevOps
Outbound
Fivos Aresti
Playbooks
All
Instantly
Clay
BetterContact
ChatGPT
Claude
HubSpot
Slack
+10
Automated Outbound Reply Enrichment Template
January 26, 2026
A template that turns interested outbound replies into enriched, CRM-ready contacts with slack alerts.
AI RevOps
Lorenzo Amadei
Templates
All
Jungler
LinkedIn
Teamfluence
Instantly
HeyReach
Slack
ChatGPT
+10
Track Your Employees’ LinkedIn Engagement Playbook
January 26, 2026
A workflow that turns LinkedIn content, connections, profile visits, and engagement into qualified leads routed into tiered outbound outreach.
Content
Outbound
AI RevOps
Fivos Aresti
Playbooks
All
Instantly
Clay
BetterContact
ChatGPT
Claude
HubSpot
+10
Automated Outbound Reply Enrichment Playbook
January 26, 2026
A workflow that captures interested outbound replies, enriches them instantly, syncs them to CRM, and alerts sales team.
AI RevOps
Outbound
Lorenzo Amadei
Playbooks
All
VS Code
Cursor
Claude
+10
Custom Web Scraping Playbook Using Python
January 13, 2026
A workflow that uses Python-based scraping to extract clean, structured data from public websites with full control.
AI RevOps
Elena Mahmutaj
Playbooks
All
Claude
Lovable
VS Code
Cursor
+10
Vibe Coding Playbook for GTM App Building
January 12, 2026
A workflow that enables GTM teams to design, build, and iterate internal applications using AI tools without traditional coding.
AI RevOps
Pari Tomar
Playbooks
All
Warmly
Albacross
RB2B
Slack
Clay
Instantly
HeyReach
+10
Website Visitor De-Anonymization Template
January 12, 2026
A workflow that captures website visitors, enriches company and contact data, scores accounts, and alerts GTM teams in real time for immediate follow-up.
AI RevOps
Dan Rosenthal
Templates
All
Sybill
Beehiiv
Perplexity
Magicpost
Claude
Figma
LinkedIn
Webflow
Notion
Buffer
+10
Human-in-the-Loop Content Operating System
January 1, 2026
A workflow that uses AI to support human research, writing, design, and distribution to consistently produce high-quality content at scale.
Content
Fivos Aresti
Playbooks
All
Claude
ChatGPT
LinkedIn
+10
LinkedIn Content Operating System (90-Day Template)
January 1, 2026
A structured 90-day template for testing, validating, and scaling LinkedIn content to build authority and generate consistent inbound.
Content
Angelee Carandang
Templates
All
Clay
N8N
Sybill
+10
ICP Modeling Guide
January 1, 2026
A practical, data-driven workflow for building, validating, and operationalizing an ICP model that every GTM team can actually use in the field.